русс | укр

Языки программирования

ПаскальСиАссемблерJavaMatlabPhpHtmlJavaScriptCSSC#DelphiТурбо Пролог

Компьютерные сетиСистемное программное обеспечениеИнформационные технологииПрограммирование

Все о программировании


Linux Unix Алгоритмические языки Аналоговые и гибридные вычислительные устройства Архитектура микроконтроллеров Введение в разработку распределенных информационных систем Введение в численные методы Дискретная математика Информационное обслуживание пользователей Информация и моделирование в управлении производством Компьютерная графика Математическое и компьютерное моделирование Моделирование Нейрокомпьютеры Проектирование программ диагностики компьютерных систем и сетей Проектирование системных программ Системы счисления Теория статистики Теория оптимизации Уроки AutoCAD 3D Уроки базы данных Access Уроки Orcad Цифровые автоматы Шпаргалки по компьютеру Шпаргалки по программированию Экспертные системы Элементы теории информации

Драйверы


Дата добавления: 2013-12-23; просмотров: 986; Нарушение авторских прав


Драйвер - это совокупность программ (секций), предназначенная для управления передачей данных между внешним устройством и оперативной памятью.

Связь ядра системы с драйверами (рисунок 5.15) обеспечивается с помощью двух системных таблиц:

· bdevsw - таблица блок-ориентированных устройств и

· cdevsw- таблица байт-ориентированных устройств.

Для связи используется следующая информация из индексных дескрипторов специальных файлов:

· класс устройства (байт-ориентированное или блок-ориентированное),

· тип устройства (лента, гибкий диск, жесткий диск, устройство печати, дисплей, канал связи и т.д.)

· номер устройства.

Класс устройства определяет выбор таблицы bdevsw или cdevsw. Эти таблицы содержат адреса программных секций драйверов, причем одна строка таблицы соответствует одному драйверу.

Тип устройства определяет выбор драйвера. Типы устройств пронумерованы, т.е. тип определяет номер строки выбранной таблицы. Номер устройства передается драйверу в качестве параметра, так как в ОС UNIX драйверы спроектированы в расчете на обслуживание нескольких устройств одного типа.

Такая организация логической связи между ядром и драйверами позволяет легко настраивать систему на новую конфигурацию внешних устройств путем модификации таблиц bdevsw и cdevsw.

 

Драйвер байт-ориентированного устройства в общем случае состоит из секции открытия, чтения и записи файлов, а также секции управления режимом работы устройства. В зависимости от типа устройства некоторые секции могут отсутствовать. Это отражено в таблице cdevsw. Секции записи и чтения обычно используются совместно с модулями обработки прерываний ввода-вывода от соответствующих устройств.

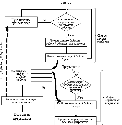
Рис. 5.16. Взаимодействие секции записи драйвера с модулем обработки прерывания

 

На рисунке 5.16 показано взаимодействие секции записи драйвера байт-ориентированного устройства с модулем обработки прерываний.



Секция записи осуществляет передачу байтов из рабочей области программы, выдавшей запрос на обмен, в системный буфер, организованный в виде очереди байтов. Передача байтов идет до тех пор, пока системный буфер не заполнится до некоторого, заранее определенного в драйвере, уровня.

В результате секция записи драйвера приостанавливается, выполнив системную функцию sleep (аналог функций типа wait).

Модуль обработки прерываний работает асинхронно секции записи. Он вызывается в моменты времени, определяемые готовностью устройства принять следующий байт. Если при очередном прерывании оказывается, что очередь байтов уменьшилась до определенной нижней границы, то модуль обработки прерываний активизирует секцию записи драйвера путем обращения к системной функции wakeup.



<== предыдущая лекция | следующая лекция ==>
Подсистема буферизации | СЕРВИСЫ ИНТЕРНЕТ


Карта сайта Карта сайта укр


Уроки php mysql Программирование

Онлайн система счисления Калькулятор онлайн обычный Инженерный калькулятор онлайн Замена русских букв на английские для вебмастеров Замена русских букв на английские

Аппаратное и программное обеспечение Графика и компьютерная сфера Интегрированная геоинформационная система Интернет Компьютер Комплектующие компьютера Лекции Методы и средства измерений неэлектрических величин Обслуживание компьютерных и периферийных устройств Операционные системы Параллельное программирование Проектирование электронных средств Периферийные устройства Полезные ресурсы для программистов Программы для программистов Статьи для программистов Cтруктура и организация данных


 


Не нашли то, что искали? Google вам в помощь!

 
 

© life-prog.ru При использовании материалов прямая ссылка на сайт обязательна.

Генерация страницы за: 0.154 сек.